Porphyrie
Porphyrien sind eine durch Enzymdefekte bedingte Störung der Häm-Biosynthese, die zu Ablagerungen von Intermediärprodukten im Gewebe führt. Je nach Porphyrie-Typ und Noxen-Exposition treten abdominale, neurologische und/oder kutane Symptome auf. Man unterscheidet zwischen akuten und nicht-akuten Porphyrien, die jeweils durch pathogene Varianten in unterschiedlichen Genen bedingt sind.
Wissenschaftlicher Hintergrund
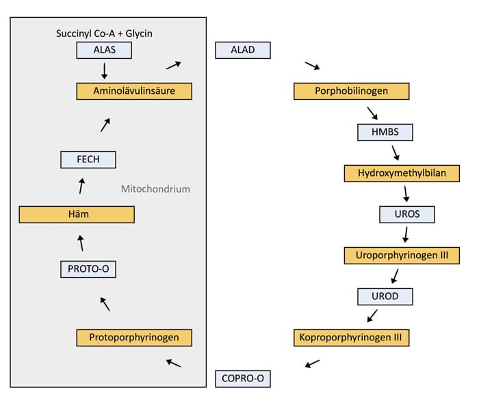
Porphyrien werden durch Enzymdefekte der Häm-Biosynthese verursacht, wodurch es zur Akkumulation und Ablagerung von Intermediärprodukten im Gewebe kommt. Je nach Porphyrie-Typ und Noxen-Exposition treten abdominale, neurologische und/oder kutane Symptome auf.

Akute Porphyrien:
Leitsymptom sind Abdominalkoliken, die durch Alkohol, Fasten oder Medikamente ausgelöst werden. Die Häufigkeit für die akute intermittierende Porphyrie liegt in Westeuropa bei 1:10.000.
Akute Porphyrien | Gen, Genort | Erbgang | Symptome | Häufigkeit | |||||||||||||||||||||||||||||||||||||||||||||||||||||||||||||||||||||||||||||||||||||||||||||||
| Akute intermittierende Porphyrie (AIP) | HMBS, 11q23.3 | AD | kolikartige Bauchschmerzen, Erbrechen, Obstipation, variabel ausgeprägte neurologische Symptomatik, keine kutane Symptomatik | häufigste akute Porphyrie | |||||||||||||||||||||||||||||||||||||||||||||||||||||||||||||||||||||||||||||||||||||||||||||||
| Porphyria variegata (PV) | PPOX, 1q22 | AD | Adominalkoliken, Neurologie wie bei AIP, kutane Beteiligung möglich | selten | |||||||||||||||||||||||||||||||||||||||||||||||||||||||||||||||||||||||||||||||||||||||||||||||
| Hereditäre Koproporphyrie (HCP) | CPOX, 3q12 | AD | meist geringer ausgeprägte neurologische Symptomatik im Vergleich zu AIP und PV, kutane Beteiligung möglich | selten | |||||||||||||||||||||||||||||||||||||||||||||||||||||||||||||||||||||||||||||||||||||||||||||||
Nicht akute Porphyrien:
Führend ist die Hautsymptomatik, die durch kutane Einlagerung von Häm-Vorstufen verursacht wird und zu einer erhöhten Lichtempfindlichkeit führt. Sonnenexposition führt zu Hautschäden, die von leichter Blasenbildung bis hin zu schweren Verbrennungen und Mutilationen reichen.
Nicht akute Porphyrien | Gen, Genort | Erbgang | Symptome | Häufigkeit | |||||||||||||||||||||||||||||||||||||||||||||||||||||||||||||||||||||||||||||||||||||||||||||||
| Porphyria cutanea tarda (PCT) | UROD, 1p34 | AD | gesteigerte Photosensitivität und damit einhergehende Hautveränderungen | weltweit häufigste Form der Porphyrie | |||||||||||||||||||||||||||||||||||||||||||||||||||||||||||||||||||||||||||||||||||||||||||||||
| Erythropoetische Protoporphyrie | FECH, 18q21.3 | AR | gesteigerte Photosensitivität und damit einhergehende Hautveränderungen | selten | |||||||||||||||||||||||||||||||||||||||||||||||||||||||||||||||||||||||||||||||||||||||||||||||
| Protoporphyrie X-chromosomal | ALAS2, Xp11.21 | XLD | gesteigerte Photosensitivität und damit einhergehende Hautveränderungen | sehr selten | |||||||||||||||||||||||||||||||||||||||||||||||||||||||||||||||||||||||||||||||||||||||||||||||
Da die klinische Smyptomatik oftmals keine eindeutige Zuordnung ermöglicht, lässt differentialdiagnostisch zunächst ein Metaboliten-Profil aus einer Urinprobe Rückschlüsse auf den Porphyrie-Typ zu. Die genetische Diagnostik kann die Diagnose sichern und dient der Überprüfung einer Anlageträgerschaft.
* Aufgrund laufender Aktualisierungen können die hier aufgeführten Gene vorübergehend vom derzeit aktuellen Portfolio abweichen.